Data this way, please – New possibilities for a quick recording of orders with easysquare and OPSN
With the easysquare mobile app defects can be reported, orders can be recorded and they can be transmitted to the particular supplier and your SAP® system at the same time. In the course of this, different tasks are processed parallel and certain steps can even be saved. With OPSN we offer an interesting solution, which improves your processes significantly, even for the recording of orders in call centers!
If the property manager receives a report of defects he can look for the particular tenant, property or technical place with the easysquare mobile app and the supported proximity search. Map functions as well as automatic routing help to arrive at the appropriate place quickly. Having arrived, he doesn’t have to document defects with paper reports and pens like he used to, but rather record this data through the mobile forms on the iPad. The selection of defects can happen through a defect catalogue deposited in SAP®. Additionally, pictures of the particular defects can be taken and integrated into the form. The automated recording of orders still allows automatic finding of suppliers and estimated prices based on historical data. As soon as the manager finishes recording relevant data, he can send the order to the chosen supplier directly from the app. At the same time a report of defects is automatically generated in SAP®. Subsequent editing efforts in the office have dropped completely.

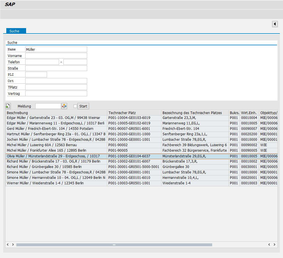
Analogously to the recording of orders a simple tool for quick and easy recording of maintenance orders exists with the OpenPromos® Service Notification (OPSN) in SAP®. With the structures’ clear surface every call center employee is capable of recording error messages or reports of defects and create appropriate orders. All necessary process steps can be done in OPSN directly. An integrated search function makes quick call ups of tenant data during incoming calls possible. If required the employee can edit master data of a tenant in the surface already (e. g. email, address, phone number). That way complicated jumps to the property contract are unnecessary. The employee can chose the particular image of defect in a catalogue and the appropriate supplier, who shall be assigned to the remedial action. Without any delay the order is sent and the tenant is satisfied with the quick processing of his requests.

Quick recording of reports and maintenance order

Efficient property searches through tenant’s names
Efficient property searches through tenant’s names

